Security Analysis Results

lenny-code.org

Comprehensive domain security and infrastructure analysis

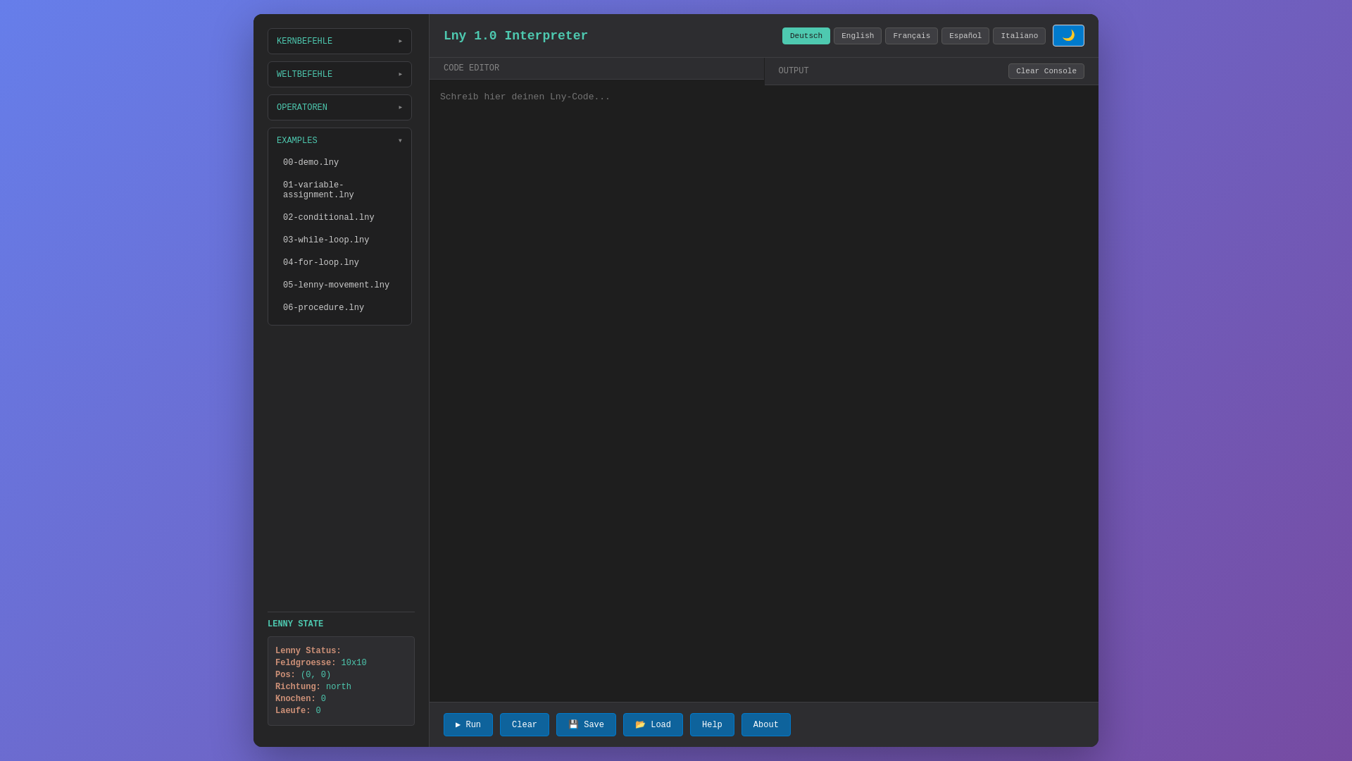
Live Website Preview

website screenshot of https://lenny-code.org/

No Security Risks Detected

This domain appears to be safe and secure

100%
Score

Disclaimer: This assessment is based on automated analysis of publicly available information. Results are for informational purposes only. For critical applications, consult security professionals.

Scan Information

Last checked:March 25, 2026 00:00:22
Scan Complete

Refresh page after 10 minutes
for updated results

Page Information

Target URL
https://lenny-code.org/
Page Title
Lny 1.0 Interpreter - Browser REPL
lenny-code.org faviconSite Favicon
Status
Active

Host Information

Domain
lenny-code.org
Server
Vercel
Country
United States
IP Address
216.198.79.65
ASN Information
16509
AMAZON-02

Technologies

Vercel logo
Vercel
PaaS
HSTS logo
HSTS
Security

SSL Certificate

HTTPS Enabled
Secure
Certificate Issuer
N/A
Valid From
2026-03-24 00:00:26
Valid Until
2027-03-25 00:00:26
Subject Name
lenny-code.org

Performance Statistics

4
Total Requests
1
Domains
1
IP Addresses
28.51 KB
Transfer Size
Content Size125.78 KB

HTTP Headers

Access-Control-Allow-Origin
*
Age
3
Cache-Control
public, max-age=0, must-revalidate
Content-Disposition
inline
Content-Encoding
br
Content-Type
text/html; charset=utf-8
Date
Wed, 25 Mar 2026 00:00:26 GMT
Etag
W/"85ffc984c08d29522d0ad1eaadd09c82"
Last-Modified
Wed, 25 Mar 2026 00:00:23 GMT
Server
Vercel
Strict-Transport-Security
max-age=63072000
Transfer-Encoding
chunked
X-Vercel-Cache
HIT
X-Vercel-Id
pdx1::d7mz2-1774396826719-df34aab5b297
14 headers detected

Technology Stack Analysis

Vercel

Vercel

PaaS

Vercel is a cloud platform for static frontends and serverless functions.

HSTS

HSTS

Security

HTTP Strict Transport Security (HSTS) informs browsers that the site should only be accessed using HTTPS.

External Links 0

Requested Domains 1

lenny-code.org

Apex domain
No category information available
LinkCheck

© 2026 LinkCheck. Secure domain analysis you can trust.